Artist's Arsenal

Normal Map Online: The Fastest Way to Generate Game‑Ready Normal Maps in Your Browser

Normal Map Online: The Fastest Way to Generate ...

Normal Map Online: The Fastest Way to Generate Game‑Ready Normal Maps in Your Browser Normal maps are one of those quiet heroes of game art — subtle, powerful, and absolutely...

Normal Map Online: The Fastest Way to Generate ...

Normal Map Online: The Fastest Way to Generate Game‑Ready Normal Maps in Your Browser Normal maps are one of those quiet heroes of game art — subtle, powerful, and absolutely...

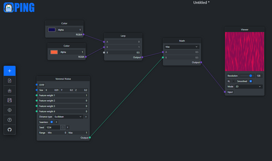
PING- The Procedural Texture Generator.

PING- The Procedural Texture Generator.

This tool does everything that I've ever needed substance designer to do [IMO] and it's free

PING- The Procedural Texture Generator.

This tool does everything that I've ever needed substance designer to do [IMO] and it's free